【科普向】电脑里的玄学家——驱动
“欲望驱动着他,终于…他放弃了钱包的挣扎”
......
上面的“驱动”是动词,而今天我们要说的“驱动”——电脑里最玄学的东西,是名词

n卡logo镇楼什么是驱动:
首先驱动不是光驱,经常有人搞混。这俩压根不是一个东西

光驱是读取光盘的硬件,已慢慢淘汰
驱动的本质是一堆程序代码

嘿嘿嘿,驱动出错就变成了蓝屏代码(狗头)
这堆程序代码安装到电脑上,电脑再通过这些程序代码控制各个电脑硬件
简单来说驱动就是告诉电脑如何驱使硬件动起来的东西
举个例子:

你想炒菜(用电脑),肉菜调料(主板显卡鼠标)都买齐了,但是从没人教过你怎么做菜(电脑不知道怎么使用这些硬件),这时只要有本菜谱大全(驱动程序),你就可以根据菜谱做菜啦
菜谱告诉你怎么做菜,驱动告诉电脑怎么动用硬件,这下明白了吧~

这里可能有人纳闷,那鼠标键盘显示屏为什么插上就能用呢?这是因为电脑系统集成了一些最基础的驱动,比如:
刚做好系统的电脑你会发现屏幕能用,但分辨率会很低,只有打上驱动才能正常使用;就好比我没菜谱不会做红烧鱼,但把鱼扔锅里直接烧烧总是会的吧~

驱动类型:
菜谱有川菜、粤菜、徽菜……驱动程序也是五花八门,常见的电脑驱动程序有主板、显卡、鼠标、声卡、网卡等硬件驱动

原生win7由于没有usb3.0驱动,系统做到一半往往会发现键鼠动不了
其实不光电脑,很多电器如打印机、路由器、电视也有自己专用的驱动,可以说万物皆有驱动...
今天我们不说别的,就说说电脑方面最玄学的驱动
上不了网:除却网线被猫咬断/忘交网费等操作,莫名其妙上不了网的一大原因就是网卡驱动坏了电脑没声音:除却没插/插错耳机/耳机坏了等操作,电脑死活放不出声音,很大原因就是声卡驱动出错崩溃开机黑屏:除却屏幕磕坏/进水烧了等因素,黑屏大概率是因为显卡等驱动程序出错鼠标突然变得特别灵敏/迟缓,电竞玩家买的宏鼠标,游戏玩到半截突然出现这情况,大概率也是鼠标驱动出问题,需要重新设置……
电脑其实是很不容易坏的东西,能把电脑玩报废在某种程度而言也是种本事;
但电脑又很极其脆弱,很玄学的驱动动辄就能把电脑整出一些莫名其妙的故障蓝屏......
可以说很多电脑系统问题,本质还是驱动在作祟

下面就来说说,如果电脑驱动层面出了问题、以及新电脑该怎么打驱动:
怎么打驱动:一、如果是新买的笔记本、或者整机:
不用担心,买回来开机就能用,因为它们一出厂就已经做好系统并打好驱动了
二、如果是重做系统、或者自己组装的电脑:
1.笔记本用户:
笔记本一般会有自己的品牌驱动,尤其游戏本(通过驱动调节键盘灯光、电脑的节能或野兽模式等等)

Fn+q切换模式的功能,即靠笔记本品牌驱动实现
推荐你去咨询笔记本的客服/或上官网查询,获取适配你电脑的驱动链接并下载,基本都是小白一键式安装
,很简单
2.台式机用户:

然后什么都不用管,win10系统会自动帮你搜索并下载安装驱动程序,你需要做的就是等待然后重启,最适合萌新的方法

去硬件官网下载专属你硬件的驱动程序
比如你用的是微星b450迫击炮主板、1650s显卡,那么你可以去微星官网下主板驱动、英伟达官网下1650s显卡驱动……

如图,在n卡官网下载1060显卡驱动
这里就长话短说啦,以后可能会单独说说怎么下载最适配自己硬件的驱动
三、如果是正在用的电脑,某个单一驱动出了问题:
就拿上不了网、网卡驱动出错来说吧:
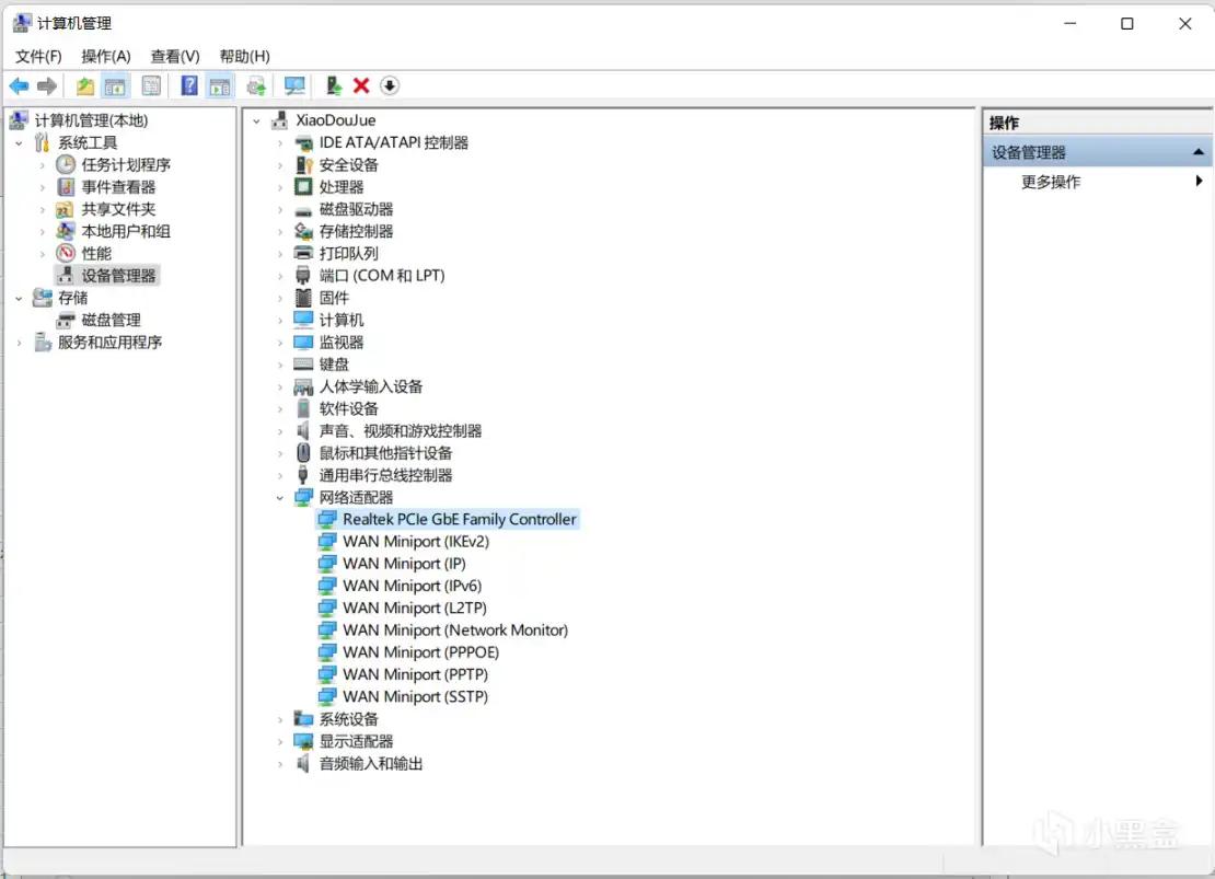
右键我的电脑-管理-设备管理器-网络设配器:

看看这些驱动图标上有没有带问号或者感叹号的,然后右键-更新驱动程序:


让它自行搜索安装,按照这个方法一一检查电脑驱动是否正确,如显卡驱动:

玄学的部分来啦:
按照上面方法一一检查驱动、排查电脑问题其实很麻烦,而且很玄学
因为驱动本质是一堆代码,这种人写的东西本身就存在兼容性差异,经常发生明明你打了所有驱动,可还是出现黑屏没声、上不了网等糟心情况

我第一次装电脑就被显卡驱动的黑屏问题整的痛不欲生,拿到电脑维修店看也是一筹莫展。最后自己研究半天,才发现显卡驱动版本和我的显示器连接线有一些冲突,换了老版本的显卡驱动才完美解决问题……

......
所以当驱动程序出了问题,你怎么做都无法解决问题时,快刀能斩乱麻,最痛快便捷的方法还是重做个系统。
